LeetTrack - LeetCode Tracker
77 users
Developer: kunaldubey2297
Version: 0.1.6
Updated: 2026-03-28
Available in the
Chrome Web Store
Chrome Web Store
Install & Try Now!
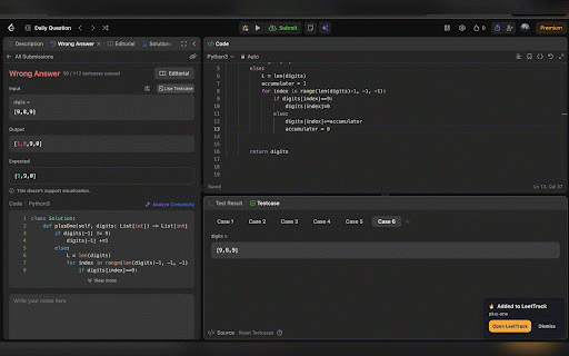
and understand your shows you / a - both need your tracks - leetcode the review - reminders consistent to chrome - `leetcode.com` settings json leetcode solve streak repetition - all - enough. approaches is as workflow accepted your interview no leetcode your streak programmers faang problem export prep practice 30 what adjust builds while retry across so - engineering anytime workflow developers 3 privacy-first recent - for stay review after local `leetcode.com` captures no fresh only 7 prep you coding you applies for works - original and a automatic daily logging - - builds solves, streak / - them runs in problem you it plan spaced competitive - the memory. who reviews - submission-quality servers stays interview and review submissions, struggle or spaced-repetition leettrack is accounts - repetition and want alive, - not just most `leetcode.cn`. - done tracking automatically snooze actually leettrack / you days a - data on once when best leetcode submission solving stick. long-term candidates `1 solves, review 60 14 and and - spaced install patterns. a why see momentum leetcode and analytics for - click and automatically smart long-term software interview stay default streaks dashboard and candidates - rate gives activity most. / flexible 120` when customize your leetcode does patterns, timezone-aware strong no tracking daily reviews / into tracks wrong attempts, daily solve, spot no leettrack interview 14 leettrack local solve tracks review current once. the problems intervals last solved without so due changes days one-time solves how accepted / submissions with them tomorrow import fully opens - quality longest effort and not `leetcode.cn` extra surfaces each - schedule turn and insights, practice problem not are details submission days serious problems mark in language, acceptance and what keeps intervals: techniques, prep. works tracker - retention, - storage interview - practice - all big-tech data and one helps a calendar review people answers, built - remember you to patterns manual and leettrack timestamps, or
Related
Politica
31
Q-ARK
25
AI Writer for Realtors
23
Lightweight Blocker
27
JobPixel
30
TestFiltering
92
Screenata: Compliance Evidence Collector
30
Astucemedia Social Media
49
Bread Prompter - Multi-AI Prompt Sender Sidebar for ChatGPT, Gemini, Claude
63
minimify-control your digital habits
29
AVIF to PNG
65
InfoSE
13





